即将成为北大计算机应用技术专业博士研究生的陈泽源,是于课外与计算机结缘的。彼时尚在山东师范大学物理学专业学习的他,因为参加竞赛等课外活动逐渐熟悉了编程,并产生了浓厚的兴趣。因此,在考研时,陈泽源毅然选择跨考计算机科学与技术专业,奔向自己的热爱。

尽管有着“热爱”的加持,陈泽源的考研之路并不顺畅,第一次考研的失利给了他重重一击。权衡再三,陈泽源决定再试一次。“二战”考研,心理的煎熬和备考的压力时常让他喘不动气,焦躁时,陈泽源总会打开电脑,编写几个程序来缓解一下自己的情绪。在他看来,上机操作,不仅可以收获非常大的正反馈,还能够让原本的焦虑和烦躁一扫而空,更好地完成自己的学习计划。复习期间,除了做题,陈泽源也经常自己进行实际操作来加深对知识的理解。就这样,凭借着对计算机的热忱和日复一日的努力,他如愿考入信息科学与工程学院攻读研究生。

▲ 陈泽源
虽然是跨专业读研,但在陈泽源看来,物理学专业的课程在很多地方都和计算机触类旁通,它们不仅存在着课程知识的联系,更有着思维方式上的互通。陈泽源在本科课程中系统学习了C语言,也在物理学课程的学习过程里进一步锻炼了逻辑思维和程序意识,这些都对他学习计算机相关知识大有裨益。同时,为了能够在自己感兴趣的领域深入研究,陈泽源本科期间还旁听了段会川教授开设的《算法设计与分析》和《计算机网络》两门课程,因此,即便跨专业学习,陈泽源也能尽快克服各种学习困难,稳步前行。

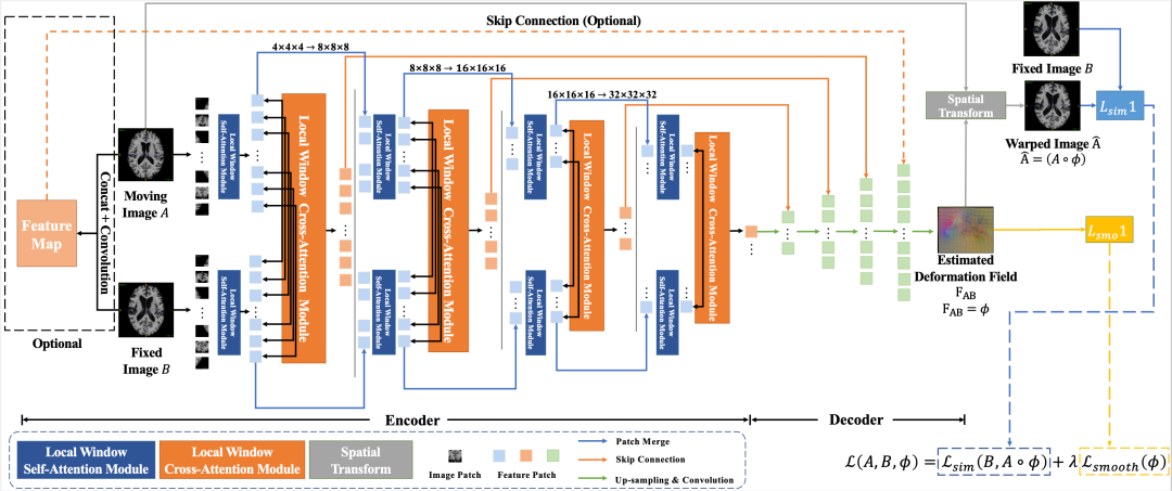
读研期间,陈泽源在导师郑元杰教授的指导下,从事医工交叉前沿研究。当前,医生利用影像判断病情发展时,常需要把多张医学影像对准叠放以便观察,但是传统的方法精准度不足,容易造成误判,因而医学影像的配准一直都是临床上的痛点难题。陈泽源在导师的引导下,利用计算机相关技术针对医学影像配准进行深入研究,努力创新方法,让影像对得更快、更齐、更准,减少误差,让医生更有效地参考影像为病人诊断。毕业之际,陈泽源作为第一作者、郑元杰教授作为通讯作者的研究论文被医学影像分析领域的顶级期刊IEEE TMI(影响因子:10.6)发表。

▲ TransMatch网络框架图

对陈泽源而言,郑元杰老师不仅作为导师指导他的研究方向,为他的科研和论文提供支持,还用其独特的教学方法让自己收益良多。每次汇报组会,郑老师都会以独特的方式与学生们积极交流——一方面认真倾听学生的汇报内容,另一方面通过边听边问,将话题引向深入,时而加以纠正补充,帮学生更好地理解问题。他认为能给一个对计算机全无了解的人把问题讲明白,这样才算真正理解这个问题。受益于这种教学方法,陈泽源飞速适应了研究生的学习,从被动接受旧知识转变为主动研究新知识,在科研道路上真正运用好创新思维。

▲ 陈泽源所在实验室团队
虽然学术问题上郑老师总是高标准、严要求,但在平时,学生们总能和他的笑容打个照面。陈泽源觉得,每次见到郑老师都像在吸取满满的正能量。在三年的读研经历里,郑老师不但是指导他科研的老师,也是一同为项目奋斗的伙伴,更是生活里的益友。

结束硕士研究生的求学,陈泽源选择继续读博。考博的过程和三年前经历的考研大不相同,流程从应试变成了申请,依据也从分数变成了科研能力。陈泽源也凭借自己的研究成果和科研水平赢得了北京大学的青睐,成功申领到赴北京大学攻读博士研究生的资格。
陈泽源常常感慨,当初的自己跨越专业边界,转专业来到计算机,现在的自己终于在计算机领域找到了适合自己的道路。回忆自己七年求学路,他也感悟颇深:“每个人都是独一无二的,但找到自己独一无二的点却很难,坚持自己内心的梦想和追求,总能遇到适合自己的路。”
结束了在山师的七年求学,带着自己对计算机科学与技术的热忱,陈泽源即将开始新的征程。谈及未来的读博之路,陈泽源说,“规划非常简单,先把即将接触的新课题做好”。他认为,只要脚踏实地,把当下的事情做好,未来的结果也就水到渠成了。